魔法盒子
温馨提示
仅适用于程序员查找相关文件资料以便于完成相关项目;适用于大学生在国外论文网站查看相关资料文献以便完成学术论文;
适用于国外智能AI模型的访问以便完成自己所需。仅限于查询和学习以上内容,超出此范围之外涉及违法犯罪等由自己承担法律责任。
预备
魔法工具:https://wwf.lanzoue.com/b0swr3ufg 密码:cwzs
魔法数据:
https://cfno1.pages.dev/sub
https://vless.vps-jdkz.cf/
https://worker-vless.azhz.workers.dev/sub
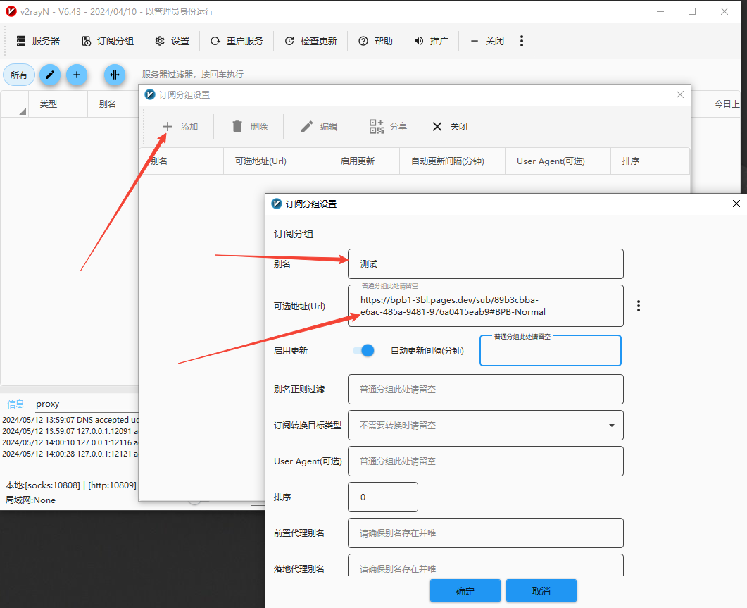
https://bpb1-3bl.pages.dev/sub/89b3cbba-e6ac-485a-9481-976a0415eab9#BPB-Normal
安卓魔法工具使用教程
安装魔法工具在链接中下载所对应版本
安装使用如下图
WIN电脑版魔法工具使用教程
苹果魔法工具使用教程
本人找到了一个美国ID账号,自己下载小火箭
本博客所有文章除特别声明外,均采用 CC BY-NC-SA 4.0 许可协议。转载请注明来自 小白技术栈!
评论











